Використання стандартного пошуку по тексту в конфігураторі на платформі BAF
У процесі розробки та супроводу конфігурацій системи BAS, досить часто доводиться працювати з великими обсягами програмного коду. Для швидкої навігації та аналізу коду в конфігураторі на платформі BAF можна використовувати стандартні засоби пошуку по тексту, які дозволяють знаходити фрагменти тексту, як у межах одного модуля, так і по всій конфігурації. Особливо зручним є автоматичне виділення знайдених результатів кольором, що спрощує сприйняття інформації.
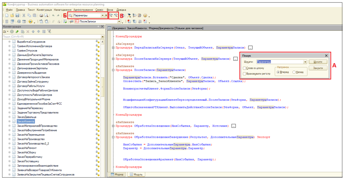
Стандартний пошук в межах відкритого модуля виконується за допомогою комбінації клавіш «Ctrl+F» (рис. 1(А)), або через «Стандартну» панель інструментів в меню (рис. 1(Б)).

Рис. 1. Інструменти стандартного пошуку по тексту модулів
У вікні пошуку користувач може ввести необхідний фрагмент тексту, після чого система виконає пошук у поточному модулі. Після виконання пошуку всі знайдені входження автоматично підсвічуються кольором, що дозволяє швидко переглядати результати без повторного виклику вікна. Поточний знайдений елемент, як правило, виділяється більш насиченим кольором. Користувач може переходити між знайденими входженнями за допомогою відповідних клавіш в меню пошуку (рис. 1(В)), або за допомогою комбінації клавіш «F3» і «Shift+F3». Також система додатково дозволяє налаштувати пошук по цілому слову, або враховувати верхній регістр.
Окрім цього є можливість налаштовувати колір виділення результатів пошуку. Для цього необхідно відкрити налаштування параметрів:
Сервіс → Параметри → Модулі → Редагування.
Змінити колір виділення результатів пошуку можна через параметр - «Колір фону результатів пошуку». Платформа надає широкий вибір кольорів:

Рис. 2. Налаштування кольору фону пошуку